Live 2022.09.04: Difference between revisions

From kunz
 
(9 intermediate revisions by the same user not shown)
Line 2: Line 2:
[[File:Screenshot_at_2022-09-29_11-54-26.png | 960px]]
[[File:Screenshot_at_2022-09-29_11-54-26.png | 960px]]


== Scene File ==
Download [[:File:2022_09_04_mtlx_usd_004.hiplc|mtlx_usd_004.hiplc]]
== Summary ==
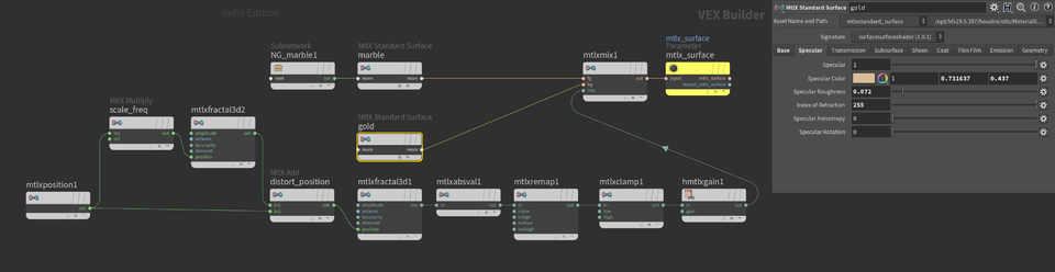
This stream covers importing MaterialX files into Solaris, how they can be modified and finally how to mix multiple surface shaders to produce gold flakes embedded in marble.
Reference images of gold flakes embedded in quartz and other rocks.
[[File:Screen_Shot_2022-10-20_at_7.13.22_PM.png | 960px]]
Example materials that ship with MaterialX and can be found in the Houdini install directory:
$HH/materialx/resources/Materials/Examples/StandardSurface/
[[File:mtlxstandard_surface_examples.jpeg | 960px]]
[[File:mtlxstandard_surface_examples.jpeg | 960px]]


[[File:Screen_Shot_2022-10-20_at_7.13.22_PM.png | 960px]]


== Scene File ==
Materials downloaded from [https://ambientcg.com/list Ambient CG] contain .usd files which can be imported into Solaris using a reference LOP.
 


Download [[:File:2022_09_02_karma_particle_basics.hiplc|2022_09_02_karma_particle_basics.hiplc]]
The blending of surface shaders is controlled by a spatial noise visualized below, this mask drives the mixing and blending between marble and gold.
[[File:Screenshot_at_2022-10-21_13-12-23.png | 960px]]
[[File:Screenshot_at_2022-10-21_13-09-08.png | 960px]]


== Summary ==


<!--
https://autodesk.github.io/standard-surface/
https://autodesk.github.io/standard-surface/


https://www.sidefx.com/docs/houdini/nodes/vop/mtlxstandard_surface.html
https://www.sidefx.com/docs/houdini/nodes/vop/mtlxstandard_surface.html
-->


== Video On Demand ==
== Video On Demand ==
Line 20: Line 36:


* 02:35 Importing the MaterialX Shaderball
* 02:35 Importing the MaterialX Shaderball
* 03:59 MaterialX online viewer https://academysoftwarefoundation.github.io/MaterialX/
* 03:59 MaterialX [https://academysoftwarefoundation.github.io/MaterialX/ online viewer]
* 05:51 Importing the shaderball into Solaris
* 05:51 Importing shaderball geometry from SOP network into Solaris
* 06:38 Viewing the Solaris scene graph tree
* 06:38 Viewing the [https://www.sidefx.com/docs/houdini/ref/panes/scenegraphtree.html Solaris scene graph tree]
* 10:10 Using materials from https://ambientcg.com/
* 10:10 Using materials from https://ambientcg.com/
* 23:05 Autodesk Standard Surface Documentation
* 23:05 Autodesk Standard Surface [https://autodesk.github.io/standard-surface/ Documentation]
* 25:45 Duplicating geometry
* 25:45 Duplicating geometry
* 28:00 Editing a material MaterialX graph
* 28:00 Editing a material MaterialX graph
Line 32: Line 48:
* 53:00 Mixing surface nodes
* 53:00 Mixing surface nodes
* 58:00 Using spatial noise to mix surfaces
* 58:00 Using spatial noise to mix surfaces
* 1:11:00 usdz files
* 1:11:00 usdz files [https://graphics.pixar.com/usd/release/spec_usdz.html documentation]
* 1:14:00 Wrapping up, stream topics overview
* 1:14:00 Wrapping up, stream topics overview

Latest revision as of 12:29, 21 October 2022

Solaris Karma MaterialX Surface Shader Blending

Screenshot at 2022-09-29 11-54-26.png

Scene File

Download mtlx_usd_004.hiplc

Summary

This stream covers importing MaterialX files into Solaris, how they can be modified and finally how to mix multiple surface shaders to produce gold flakes embedded in marble.

Reference images of gold flakes embedded in quartz and other rocks. Screen Shot 2022-10-20 at 7.13.22 PM.png


Example materials that ship with MaterialX and can be found in the Houdini install directory:

$HH/materialx/resources/Materials/Examples/StandardSurface/ mtlxstandard surface examples.jpeg


Materials downloaded from Ambient CG contain .usd files which can be imported into Solaris using a reference LOP.


The blending of surface shaders is controlled by a spatial noise visualized below, this mask drives the mixing and blending between marble and gold. Screenshot at 2022-10-21 13-12-23.png Screenshot at 2022-10-21 13-09-08.png


Video On Demand

  • 02:35 Importing the MaterialX Shaderball
  • 03:59 MaterialX online viewer
  • 05:51 Importing shaderball geometry from SOP network into Solaris
  • 06:38 Viewing the Solaris scene graph tree
  • 10:10 Using materials from https://ambientcg.com/
  • 23:05 Autodesk Standard Surface Documentation
  • 25:45 Duplicating geometry
  • 28:00 Editing a material MaterialX graph
  • 35:10 Importing the marble material
  • 39:17 Edit material properties LOP
  • 43:30 Editing the marble shading network
  • 53:00 Mixing surface nodes
  • 58:00 Using spatial noise to mix surfaces
  • 1:11:00 usdz files documentation
  • 1:14:00 Wrapping up, stream topics overview